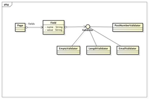
とあるきっかけで、Strategyパターンとはなんなのか、考えてみたくなった。Strategyパターンはオブジェクト指向でコードを書いていると随所に見られるパターンだからだ。例えばWebサイトの入力チェックを行うValidatorなんかは、Fieldオブジェクトにいくつか…
みなさまご無沙汰しております。僕はここの所、残業はしないまでも毎日クタクタになるほど忙しい毎日を過ごしています。どんな仕事か一言でいうと、あるプロダクトのアーキテクチャを刷新するお仕事です。今までできなかったあれやこれやを実現するために、…
引用をストックしました
引用するにはまずログインしてください
引用をストックできませんでした。再度お試しください
限定公開記事のため引用できません。